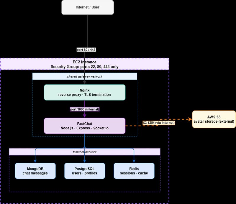
I am a third-year computer science student at IIIT Sonepat. Recently, I deployed my chat application, FastChat, on a live AWS EC2 server with HTTPS support, a domain name, and a proper Nginx reverse proxy. This blog is going to be a description of exactly what I did, how it all fits together, and wh
โกKey InsightsAI analyzingโฆ
N
Naresh Lohar
๐ก
Tags:#cloud#dev.to
Found this useful? Share it!
Read the Full Story
Continue reading on Dev.to
Related Stories
โ๏ธ
โ๏ธCloud & DevOps
Concurrency vs parallelism in Go: applied to Event Sourcing and CQRS
about 6 hours ago
โ๏ธ
โ๏ธCloud & DevOps
How Redis Caching Actually Works โ A Visual Guide for Backend Developers
about 6 hours ago
โ๏ธ
โ๏ธCloud & DevOps
FaultRay: Why We Formalized Cascade Failure Propagation as a Labeled Transition System
about 6 hours ago
โ๏ธ
โ๏ธCloud & DevOps
GitHub Actions: Scoping environment variables across environments without wildcards
about 6 hours ago
